System Composer
Diseñe, analice y simule arquitecturas de sistemas y software
¿Tiene preguntas? Comuníquese con ventas.
¿Tiene preguntas? Comuníquese con ventas.
System Composer permite especificar y analizar arquitecturas para ingeniería de sistemas basada en modelos (MBSE) y modelado de arquitecturas de software. Puede asignar requisitos, optimizar un modelo de arquitectura, y diseñar y simular en Simulink.
System Composer permite crear directamente modelos de arquitectura que constan de componentes, puertos, conectores e interfaces, importarlos desde otras herramientas, o rellenarlos a partir de los elementos de arquitectura de diseños de Simulink. Puede describir el sistema utilizando varios modelos de arquitectura y establecer relaciones directas entre ellos a través de asignaciones de modelo a modelo. También puede capturar y simular comportamientos en diagramas de secuencia, diagramas de actividad, gráficos de estados, o modelos en Simulink, Stateflow y Simscape. Además, puede definir y simular el orden de ejecución de funciones de componentes y generar código a partir de modelos de arquitectura de AUTOSAR y software, con Simulink, Embedded Coder y AUTOSAR Blockset para flujos de trabajo de AUTOSAR.
Puede crear vistas personalizadas del modelo en tiempo real para examinar problemas específicos de diseño o análisis. En modelos de arquitectura, puede analizar requisitos, capturar propiedades a través de estereotipado, realizar estudios de tradeoff, y generar especificaciones y documentos de control de interfaz (ICD).
Cree y desarrolle especificaciones de arquitecturas, composiciones e interfaces para ingeniería de sistemas basada en modelos y software.
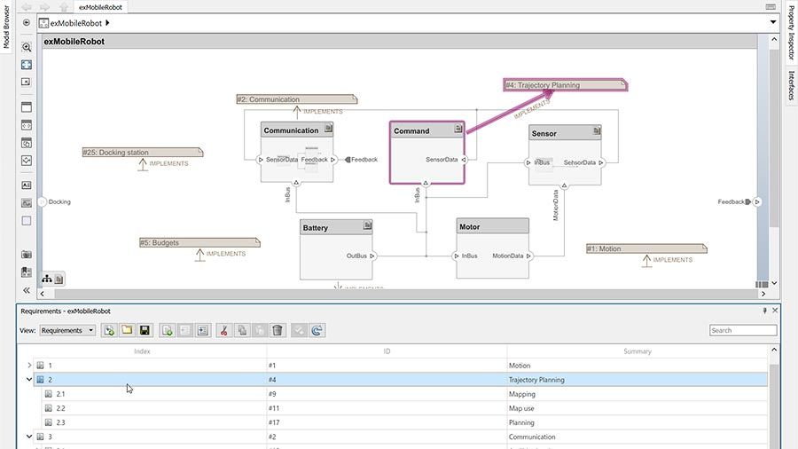
Enlace elementos de modelos de arquitectura con requisitos. Desglose las arquitecturas de forma iterativa para obtener requisitos adicionales y así crear especificaciones.
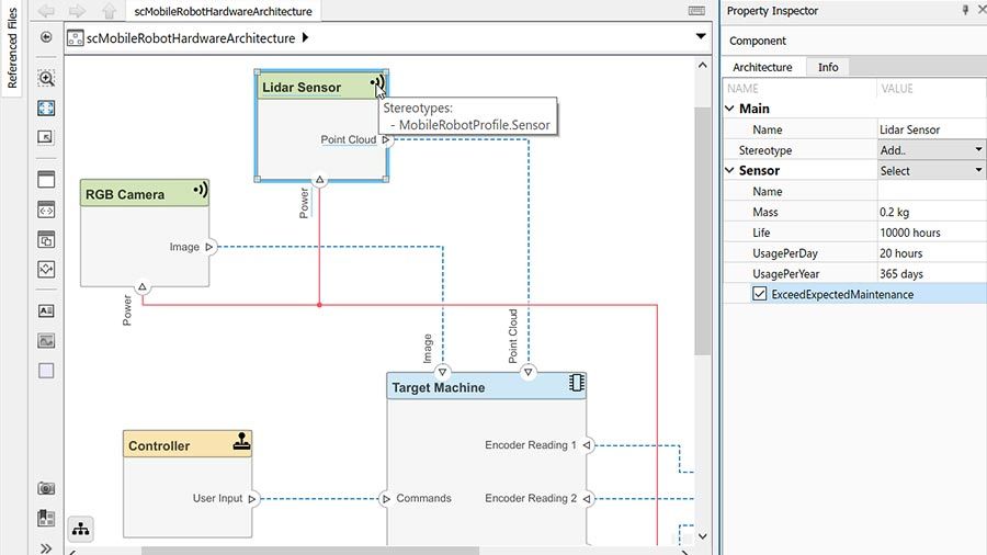
Agregue propiedades personalizadas a elementos para ampliar la arquitectura con datos de diseño específicos del dominio, y aplique análisis de MATLAB para realizar estudios de tradeoff.
Genere vistas completas o parciales de modelos para abordar aspectos específicos de diseño o análisis. Visualice las vistas de modelo con diferentes tipos de diagrama. Realice ediciones en nivel de jerarquías.
Establezca relaciones entre elementos de dos modelos de arquitectura que representan diferentes aspectos del sistema, como arquitecturas de software, funcionales o físicas.
Describa comportamiento en nivel de sistema y de componente utilizando diversos formalismos, como diagramas de bloques, diagramas de actividad, diagramas de secuencia y gráficos de estados.
Defina el orden de ejecución de funciones, simule arquitecturas orientadas a servicios (SOA) u otros diseños en nivel de arquitectura, y genere y despliegue código en un sistema integrado.
Implemente componentes de diseño de arquitectura en Simulink, Stateflow y Simscape con interfaces uniformes y trazabilidad con diseño basado en modelos.
Importe SysML, AUTOSAR (ARXML) y otros modelos de arquitectura creados en bases de datos de terceros o herramientas de modelado de arquitectura para su integración con MATLAB y Simulink. Exporte según sea necesario para comunicar cambios de diseño que afectan a tareas posteriores.
Descubra qué es posible.
Obtenga información sobre precios y explore productos relacionados.
Es posible que su centro educativo ya ofrezca acceso a MATLAB, Simulink y otros productos complementarios mediante una infraestructura Campus-Wide License.