Reqtify

Managing traceability and impact analysis of requirements

Highlights

  • Capture of requirements at any level
  • Requirements capture from Word or PDF documents
  • Coverage analysis and traceability on Simulink and Stateflow designs
  • Management of requirement changes and lifecycle information
  • Upstream and downstream impact analysis for regression risk management

Description

Reqtify is an interactive application for managing requirement, traceability, and impact analysis across different systems, programs, and project levels. It can be used throughout the hardware and software development lifecycle.


Reqtify links development and verification processes with requirements. It helps keep project teams focused on implementation and verification work for the efficient development of complex embedded systems.

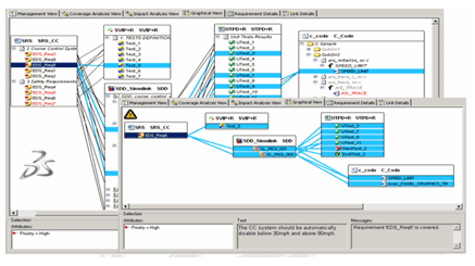
Reqtify can manage requirements coverage within Simulink®. Traceability is performed with a simple drag-and-drop interaction in the Simulink model, and Reqtify updates the information each time the model is saved. The Simulink model can also define low-level requirements or derived requirements that have to be covered by code and verified. The Reqtify traceability graph shows high-level requirements and low-level code and verification.


Reqtify can capture data from any vendor in a wide variety of data and file formats. It is an open and extendible platform that has interfaces to more than 60 common systems engineering tools. Reqtify also helps organizations manage their requirement engineering process and ensure compliance with standards such as ISO 61508, ISO 26262, SPICE, DO 178C, DO 254, FDA, GAMP, and CMMI.
 

Dassault Systèmes

10, Rue Marcel Dassault
78140 Vélizy-Villacoublay
FRANCE
info@reqtify.com
https://www.3ds.com/products-services/catia/products/reqtify/

Required Products

Recommended Products

Platforms

  • Linux
  • UNIX
  • Windows

Support

  • E-mail

Product Type

  • Lifecycle Management Software

Tasks

  • Process Control and Monitoring
  • Transport

Industries

  • Aerospace and Defense
  • Automotive